Visualization suggestions updates
Visualization Suggestions, which were introduced in Grafana 8.3.0, have been updated to provide more applicable suggestions, and are now the default method to select a panel visualization.
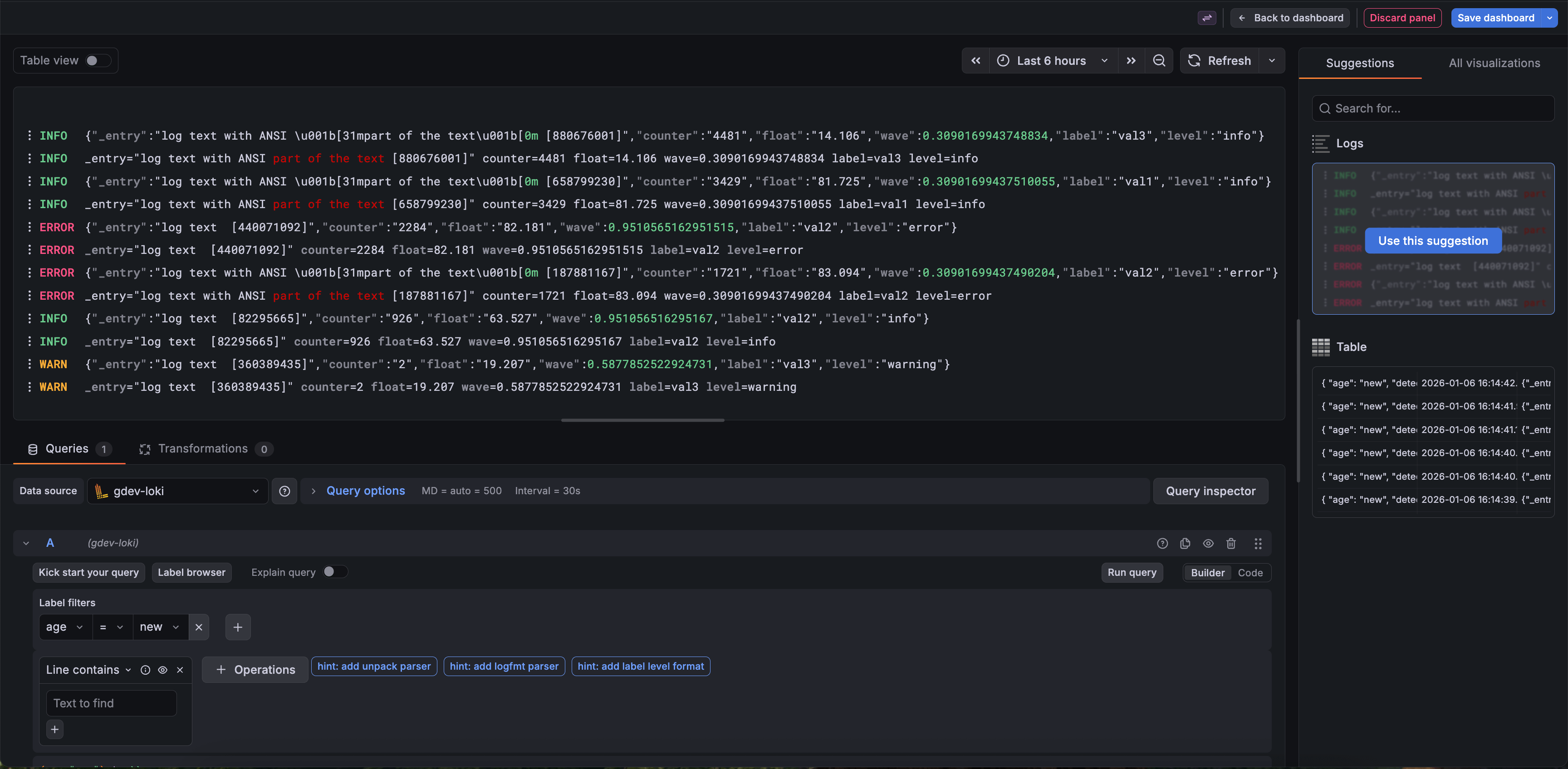
When you preview a visualization using the updated Suggestions feature, we give you a full-sized preview of the suggestion in the panel editor before you select the suggestion.

The quality of suggestions provided should improve in the updated version of the feature, as we now leverage information provided by data sources, such as the data frame type found in the data plane, to make educated choices on which visualizations are the most suitable. We’ve also tuned the system overall and updated the user interface to make the suggestions clearer.

To try out the updated visualization suggestions experience, enable the newVizSuggestions feature toggle.